Built by original team members of jBPM and Kogito. Deterministic workflows for the AI era.

AI-Native Workflows. Deterministic Where It Matters.

Aletyx Enterprise Build of Kogito brings AI deep into your workflows — while guaranteeing that core system operations stay deterministic, auditable, and governed. The engine for enterprises that need both intelligence and certainty.

AI agents coordinate. Your workflows execute. Enterprise-exclusive Scalable Process. Native AI integration. Deterministic behavior at the engine level.

Zero rewrites
Drop-in modernization
Flat-fee pricing

Not All Workflows Are the Same

AI workflow tools automate interactions between systems — connecting APIs, routing data, orchestrating agents. That's valuable for integration. But when a workflow is the system operation — payment processing, claims adjudication, loan origination — you need deterministic execution. The outcome must be guaranteed, recorded, and reproducible. AI can inform the process. It cannot run the process. Aletyx Enterprise Build of Kogito is built for the second category: workflows where the behavior is the business logic, not just the glue between services. AI agents decide how to interact. Your workflows decide how to execute.

AI-Native. Deterministic at the Core.

Everything in the community edition, plus what enterprises actually need: Scalable Process for horizontal execution, native AI capabilities at the engine level, and the deterministic guarantees that regulated industries require. Built and maintained by original team members that led jBPM and Kogito. AI participates in your workflows. Your workflows guarantee the outcome.

What the Enterprise Build Delivers

Start a Guided Evaluation

Native AI Integration

AI agents trigger processes via MCP. AI Agent nodes handle ad-hoc intelligent tasks inside workflows. Direct LLM invocation nodes call language models as workflow steps. AI is embedded at the engine level — not bolted on.

Deterministic Execution

When AI informs a decision and the workflow acts on it, execution is deterministic. Every step is guaranteed, recorded, and reproducible. No probabilistic drift in core system operations.

Scalable Process (Enterprise Exclusive)

Distributes workflow state, execution, and persistence across your infrastructure. Horizontal scaling. Not available in the community edition.

Scalable Job Service

Multi-node job scheduling without leader election. Reliable timer and deadline execution across distributed environments — no single point of failure.

Human Task Integration

Full context preservation across human interactions. Coordinate complex operations across teams, systems, and approval chains — with complete state continuity.

Enterprise Hardening

Active CVE monitoring and patching. Signed builds. Controlled dependency baselines. Predictable release cycles, no forced upgrades, no breaking changes.

Let AI Coordinate. Let Workflows Execute.

Agentic AI is transforming how systems interact. AI agents route, recommend, and orchestrate across tools and services. That layer is dynamic, adaptive, and probabilistic — by design.

But when an agent triggers a core business operation — process a payment, adjudicate a claim, execute a trade — the execution must be deterministic. The bill gets paid. The claim gets recorded. The outcome is provable.

Aletyx Enterprise Build of Kogito sits at this boundary. AI agents connect to your workflows via MCP. The agent decides when and what. The workflow guarantees how.

Decisions and Workflows — One Platform

Aletyx Enterprise Build of Kogito integrates seamlessly with Aletyx Enterprise Build of Drools and Decision Control. Deterministic rules govern the "what." Workflows orchestrate the "how." AI assists within boundaries you define.

Decisions, workflows, and AI — under control.

When the Enterprise Build Is the Right Choice

Scenario
Why Aletyx
AI agents trigger core business operations
AI-native. Agents coordinate. Workflows guarantee execution.
You need deterministic behavior in regulated environments
Every step recorded, reproducible, and auditable.
You need workflows at scale
Out of the box horizontal scale — enterprise exclusive.
Scenario AI agents trigger core business operations
Why Aletyx AI-native. Agents coordinate. Workflows guarantee execution.
Scenario You need deterministic behavior in regulated environments
Why Aletyx Every step recorded, reproducible, and auditable.
Scenario You need workflows at scale
Why Aletyx Out of the box horizontal scale — enterprise exclusive.

Different Tools for Different Problems

Consideration
Aletyx Enterprise Build of Kogito
AI Workflow Tools (n8n, etc.)
Community Edition
Primary purpose
Defines how the application itself works
Integration among systems and services
Defines how the application itself works (limited scale)
AI integration
Engine-level: MCP, AI nodes, LLM invocation
AI-first orchestration
None
Execution guarantee
Deterministic, reproducible
Dynamic, adaptive
Deterministic
Scalable Process
Enterprise exclusive
N/A
Not available
Regulated industries
Built for audit and compliance
Focused on integration scenarios
Basic
Support
Direct access to core engineers
Community / SaaS
Community forums
Pricing
Flat fee, predictable
Usage-based
Free (high internal cost)
Consideration

Primary purpose

Aletyx Enterprise Build of Kogito Defines how the application itself works
AI Workflow Tools (n8n, etc.) Integration among systems and services
Community Edition Defines how the application itself works (limited scale)
Consideration

AI integration

Aletyx Enterprise Build of Kogito Engine-level: MCP, AI nodes, LLM invocation
AI Workflow Tools (n8n, etc.) AI-first orchestration
Community Edition None
Consideration

Execution guarantee

Aletyx Enterprise Build of Kogito Deterministic, reproducible
AI Workflow Tools (n8n, etc.) Dynamic, adaptive
Community Edition Deterministic
Consideration

Scalable Process

Aletyx Enterprise Build of Kogito Enterprise exclusive
AI Workflow Tools (n8n, etc.) N/A
Community Edition Not available
Consideration

Regulated industries

Aletyx Enterprise Build of Kogito Built for audit and compliance
AI Workflow Tools (n8n, etc.) Focused on integration scenarios
Community Edition Basic
Consideration

Support

Aletyx Enterprise Build of Kogito Direct access to core engineers
AI Workflow Tools (n8n, etc.) Community / SaaS
Community Edition Community forums
Consideration

Pricing

Aletyx Enterprise Build of Kogito Flat fee, predictable
AI Workflow Tools (n8n, etc.) Usage-based
Community Edition Free (high internal cost)

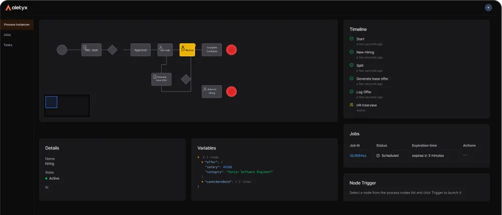
Full Visibility Into Every Workflow

Execution logs, audit trails, state transitions, and performance metrics — across every instance. Prometheus-native. Built for regulated and mission-critical environments.

Aletyx Enterprise workflow monitoring dashboard
Frequently Asked Questions

Clear answers to your questions.

01 How is Aletyx Enterprise Build of Kogito different from AI workflow tools like n8n?
n8n and similar tools are built for integration among systems and services, connecting APIs, routing data, orchestrating agents. Kogito defines how the application itself works, with deterministic execution, full audit, and enterprise scale. You use n8n to glue services together. You use Kogito when the workflow is the business logic.
02 Is this a replacement for jBPM v7?
No. For teams running jBPM v7, KIE Server, RHPAM, or BAMOE v8 in production, the right product is Aletyx Enterprise Build of KIE Server, which is a drop-in replacement. Enterprise Build of Kogito is built for greenfield projects, new workflows, cloud-native from the start.
03 What is Scalable Process?
An enterprise-exclusive capability that distributes workflow state, execution, and persistence across your infrastructure for horizontal scaling. Not available in the community edition. Built for high-throughput, stateful processes where a single-node engine is not enough.
04 What AI capabilities are included?
MCP integration so AI agents trigger and interact with your workflows. AI Agent nodes for intelligent tasks inside the process. Direct LLM invocation as a native workflow step. All deterministic at the engine level, with full audit of every interaction.
05 Does Aletyx Enterprise Build of Kogito work with Aletyx Enterprise Build of Drools?
Yes. They are complementary. Drools governs the "what", the deterministic rules that define your policies. Kogito orchestrates the "how", the workflow that carries them out. Together with Decision Control, they form one coherent platform.
06 What support do I get?
Engineer-led support with direct access to the team behind the product. No tiered L1 to L3 bouncing. SLA and coverage scale with your subscription tier — see the pricing page for details.
Your last chance

AI-Native Workflows.Deterministic Execution.Every Step Proven.

Let AI coordinate. Let your workflows guarantee the outcome.

No credit card. Full access. Direct support.